Patient 360 is a composable, scalable platform that unifies and analyzes all patient data into a single, compliant longitudinal view, accelerating insights and enabling proactive, data-driven care delivery.
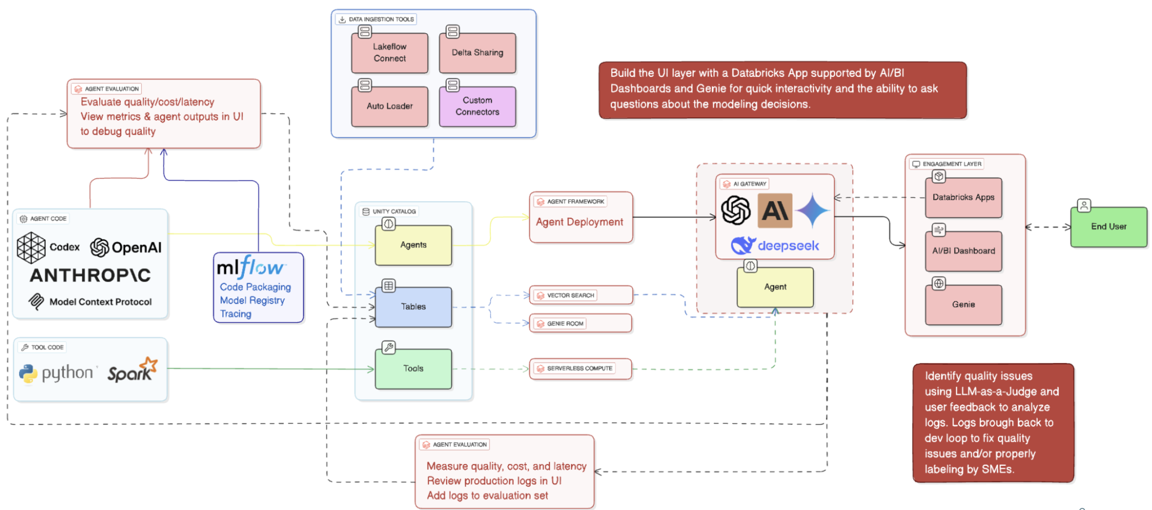
How It Works: Process Flow
Unified Patient View
Bring together EHR, claims, genomics, and device data into a single, comprehensive profile.
Enhanced Compliance
Ensure HIPAA, GDPR, and GCP adherence with robust governance and auditability.
Real-Time Insights
Process massive datasets at speed and deliver operational and clinical insights instantly.
Proactive Interventions
Apply predictive models to identify high-risk patients early and enable timely action
Simplified Pipelines & Data Quality
Reusable templates and automated cleansing deliver reliable, scalable ingestion with a single source of truth.

Race to the Lakehouse
AI + Data Maturity Assessment
Unity Catalog
Rapid GenAI
Modern Data Connectivity
Gatehouse Security
Health Check
Sample Use Case Library